Account Section
The Justuno account section is your hub to access account settings, add new team members, and managing billing.
At a glance:
Last update 04/02/2025
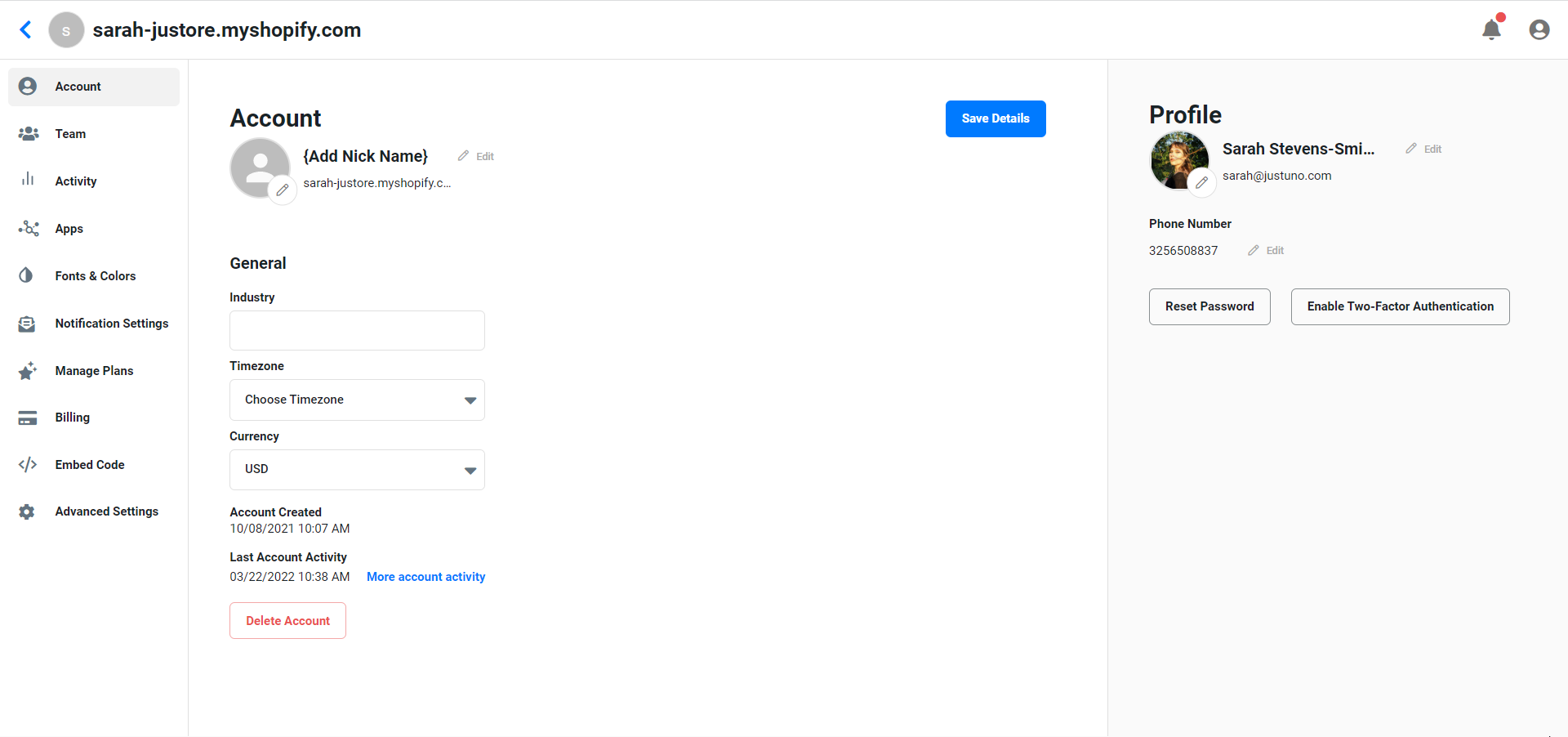
Account
An overview of all of the Justuno accounts that you manage.

Account and Profile: This section outlines the details of your website that are connected to Justuno such as URL, website name, industry, and currency. This is where you will be able to find details such as name, first and last name, email, and phone number. Click edit to update your Profile information.
Team
In the team area, you will be able to manage access to your account. You can add new members and collaborators with variable levels of account access.

Features:
New Team member - Here you can add team members who can be granted varying levels of access. These team members are granted access on a per-website basis.
Add Collaborator - Here you can add a collaborator, these can also be granted varying levels of access, this user type is generally utilized for users who only need access for a limited amount of time or for consulting work.
User Settings:
Profile - Here you can update your user's name, email address, and phone number.
User Activity - *Nothing there yet*
Reset Password - You can use this option to reset a user’s password.
Activity
All user activity in this website account by both team members and collaborators.

Apps
Third-party integrations

Fonts & Colors
Where various assets such as brand colors, logos, and fonts are uploaded and stored for automatic use in your onsite designs for a quicker turnaround.
Features:
Colors - A pre-defined color palette of your brand colors that automatically assigns a color to elements when you create your onsite designs.
Typography - Define the color you would like to be automatically applied to all of the text in the text boxes in your onsite designs.
Fonts - Set your brand fonts in your brand kit to be automatically applied in your onsite designs.
Heading 1, 2, 3, 4 - The font that will automatically be applied to H1, H2, H3 and H4 text blocks.
Body - The font that will automatically be applied to all text blocks marked as paragraphs.
Links - Manage the link style
Font Library - Add custom fonts in this section


Notification Settings
Here we can set the frequency that notifications about your account are sent to your email. If you'd like to stop/start receiving certain notifications you can do that here.

For those of you who are agencies or manage several Justuno accounts, you'll need to do this at the domain-level.
Manage Plans
This section allows for you to manage the plan your account is on as well as your traffic overage setting.
Traffic overage is a setting you can toggle On/Off to allow your experiences to continue showing on site if you surpass your plan MUV limit. Enterprise plans do not have overages at all since they don't have MUV limits.
- If toggle ON: You will receive email updates and in-app prompts with overage updates as you get close to exceeding your plan MUV limit. You will be notified well ahead of time if we see you trending towards higher MUV so you can adjust your overage toggle accordingly. Your account will be billed immediately once you've surpassed your MUV limit.
- If toggle OFF: Your experiences will stop showing once you hit your MUV limit.


Billing
In the billing section, you will be able to manage payment methods on file as well as access previous payment details and invoices.
-png.png)
Embed Code
A string of code to add on certain pages of your website for Justuno to collect and report data.

Cart Tracking - To track the activity in a visitor’s cart add this code to the conversion page of your site. This code is located in the embed code section of your Account Information.
Conversion Tracking - This script goes on the "Post Purchase Thank You/Order Confirmation Page" to track conversions. You can optionally add this code to your conversion page to enable conversion tracking. The embed code above is also still required on the conversion page. Add this code to the conversion page of your site
Advanced Settings
Subdomain - Here you can connect a subdomain to your Justuno account
Custom Code - A section to place code that you would like to take effect site-wide. Ex. if there is custom code for all tabs on the site, instead of individually adding the code to each, you can place it here.
Discounts - Discount codes within your store for use in your workflow or use our automated product recommendations.
Fixed Discount Codes - Coupons that can be used multiple times by multiple shoppers until the coupon has expired. For example, if you are having a 4th of July sale for 20% off you might use JULY20 as your coupon code.
Unique discount codes- A single-use coupon that is generated in your e-commerce platform using a unique string of alphanumeric characters for easier tracking. (Sync is the only one that syncs with the platform other two are manual). If the platform has 2-way sync you don’t have to manually add code into your platform.
Visit Justuno @justuno.com